Anbindung Vestra (AKG)

Aus Dokumentation
Wechseln zu:Navigation, Suche

Die Datenübergabe von VESTRA zu ++SYSTEMS und umgekehrt erfolgt über die in ++SYSTEMS integrierte Datenbankschnittstelle.

Voraussetzung ist, dass die initiale Datenübergabe vom VESTRA-Kanalmodul aus erfolgen muss.

Die Grundlage des Projektes liegt also in der Erstellung eines Projektes mit Kanal, Schächten und Haltungen, in VESTRA. Hier wird der Verlauf, sowie die Höhenlage des Kanals, als auch die Einzugsgebiete des Entwässerungsbereiches festgelegt.

Ist die Vorplanung in VESTRA erfolgt, kann diese Datengrundlage an ++SYSTEMS übergeben werden. In ++SYSTEMS kann dieses Kanalnetz dimensioniert, aber auch weiter editiert werden. Es können Sonderbauwerke definiert, das Einzugsgebiet parametrisiert oder auch Verlauf und die Höhenlage angepasst werden. In der abschließenden hydraulischen Berechnung können benötigte Rohrdurchmesser oder Beckenvolumina ermittelt werden. Ergebnislisten, hydraulische Längsschnitte oder auch Lagepläne lassen sich mit ++SYSTEMS erstellen.

Die Rückübertragung der Daten zu VESTRA erfolgt wiederum über die Datenbankschnittstelle in ++SYSTEMS.

Im Detail:

Beim Ausspielen der Daten aus VESTRA zu ++SYSTEMS wird in einem Unterordner „pipe“ des Projektpfades eine ACCESS Datenbank (*.accdb), eine Datenbank-Konfigurationsdatei (*.dsn) sowie eine leere ++SYSTEMS Projektdatei (*.kpp) erstellt. Diese wird über einen Aufruf von ++SYSTEMS auch gleich geöffnet. Funktioniert der direkte Aufruf von ++SYSTEMS aus VESTRA heraus nicht kann ++SYSTEMS über den normalen Weg gestartet werden und diese Projektdatei über „Öffnen“ gerladen werden.

Die ++SYSTEMS Projektdatei basiert auf einer von AKG mitgelieferten ++SYSTEMS Vorlagendatei (genannt „Template“) die erstmal keine Kanaldaten beinhaltet jedoch eine vordefinierte Datenbankschnittstelle.


Vestra1.png


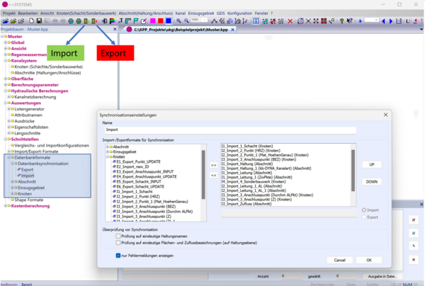
Im ++SYSTEMS Projektbaum ist sowohl der Import wie auch der Export im Bereich Schnittstellen – Datenbankformate vordefiniert. Es handelt sich dabei um Feldzuweisungen aus der von VESTRA erstellten Access Datenbank zu ++SYSTEMS Datenfeldern. Dies sowohl für Schächte, Haltungen und Einzugsgebieten.

Unter Datenbanksynchronisation kann die Abfolge der die einzelnen Schritte festgelegt werden. So müssen erst Schächte importiert werden danach Haltungen und zuletzt Einzugsgebiete. Für Details siehe Dokumentation zur Datenbankschnittstelle.

Vestra2.png


Nach Ausführen von Import werden im Meldungsfenster die Schritte dokumentiert, die Kanaldaten werden in ++SYSTEMS geladen und können nun hier weiterbearbeitet werden.

Vestra3.png


In der Datenbank Konfigurationsdatei steht der Datenbank-Treiber Name (DRIVER)

Vestra4.png

Es muss also der 64 Bit ODBC64 Datenbanktreiber für Microsoft Access im Betriebssystem installiert sein.

Vestra5.png


Vestra6.png


Vestra7.png